Schedule Reader


Primavera ScheduleReader yazılımı ile Primavera P6 *.xer proje dosyalarınızı kolaylıkla açın!

  • Primavera Reader Gantt Chart
  • Primavera Reader Proje Güncelleme
  • Primavera Reader Trace Logic
  • Primavera Reader Baseline Delay Analysis
  • Primavera Reader Filter ve Trace Logic
  • Primavera Reader ile Proje Güncelleme
  • Primavera Reader Aktivite Filtreleme
  • Primavera Reader WBS Görünümü
  • Primavera Reader Aktivite Filtre
  • Primavera Reader İlişkiler
  • Primavera Reader Calendar Takvim
  • Primavera Reader Resource Assignments
  • Primavera Reader WBS görünümü
  • Primavera Reader Aktiviteler
  • Primavera Reader Kaynak Atama Update
  • Primavera Reader Kolon ekleme çıkarma
  • Primavera Reader Filters
  • Primavera Reader Gantt Chart
  • Yazılım: Primavera Reader
  • Süre: 30 Günlük
DEMO İndir

Primavera Reader Nedir?

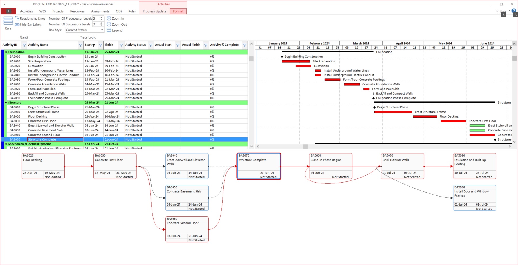
Oracle Primavera P6 yazılımı ile oluşturduğunuz *.XER uzantılı proje export dosyalarınızı; Oracle Primavera P6 yazılımı yüklü olmayan başka bir bilgisayarda açmak ve projenin içindekileri görüntülemek için kullanabileceğiniz bir yazılımdır. Ara yüzü herkes için çok tanıdık olan Primavera Reader yazılımı, özel bir eğitim almadan kullanımı çok kolay ve aynı zamanda ekonomik bir çözümdür.

Primavera Reader sayesinde, Primavera P6 ile oluşturulmuş bir projenin aktivite tablosunu, tarihlerini, Gantt Chart - çubuk diyagram görünümünü, WBS ağacını, kaynak listesini, kaynak atamalarını, kaynak miktarlarını ve parasal değerlerini kolaylıkla izleyebiliriz. Bütçe kısıtlamaları gibi nedenlerle, aynı ofis içindeki her kullanıcı için ayrı bir Primavera P6 yazılım lisansı bulunduramadığınız durumlarda, projelerde sadece veri görmesi yeterli olacak kişiler için Primavera Reader yazılımı ideal bir çözüm sunar.PrimaveraReader kullanıcıları proje XER dosyasını kendi bilgisayarlarında açarak istedikleri görünümü ayarlayabilir ve yazıcı çıktıları alabilirler. Ayrıca özel hazırlamış layout'ları import ederek sayfa görüntüsünü ayarlayabilir ve Primavera P6 yazılımı içindeymiş gibi çalışabilirler. Ayrıca proje güncelleme, aktivte ilerleme bilgilerinin girişinin yapılması, Actual Start, Actual Finish, işlerin kalan süresi, yüzdesel tamamlanma değerleri Primavera Reader üzerinden yazılabilir ve gönderilebilir.

PrimaveraReader Nasıl Çalışır?

Ofis uygulamalarından aşina olduğumuz basit bir sayfa yapısı ve ara yüzü vardır. Primavera P6 (*.XER veya *.XLS) proje dosyalarını, sadece üzerine çift tıklamayla hızlıca (1-2 sn içinde) açabilmek ve içinde gezinmek mümkündür. Primavera P6 içinde çalışıyormuş gibi, sayfaya kolonlar ekleyip çıkarmak, Gantt Chart içindeki zaman ölçeğini değiştimek, Baseline üzerinden gecikme analizi yapmak, farklı layout'lar ile görüntülemek, kaynak atamalarını incelemek gibi işlemler kolaylıkla gerçekleştiriliyor.İsterseniz zamana göre kaynak kullanımlarını para ve miktar olarak görüntüleyeblir, kritik yolu inceleyebilir, aktiviteleri Excel içindeki gibi otomatik filtreleyebilir ve planlama mühendisinin yarattığı çalışma takvimlerini bile gözden geçirebilirsiniz. Bütün bu analizleri yaparken sadece PrimaveraReader yazılımı yeterlidir. Oracle Primavera P6 yazılım lisansı gerektirmez. Bu sayede, Primavera proje iş programına sadece bakıp çıkacak ve raporları okuyacak kullanıcılar için ekstra lisanslama maliyetiniz oluşmaz.

PrimaveraReader uygulaması hakkında daha fazla bilgi almak ve ücretsiz 30 günlük deneme sürümünü ve Türkçe kullanma kılavuzunu indirmek için buraya DEMO tıklayabilirsiniz. Daha detaylı bilgi almak için bizi arayabilirsiniz.

AKIM Mühendislik, Türkiye ve Orta Doğu bölgesinde yetkili Temsilci olarak Primavera Reader / Schedule Reader yazılımlarının lisans satış ve destek hizmetini yürütmektedir.